Delegation
本文记录学习Kerberos认证和委派相关的知识和攻击手法,由于原理很复杂,所以不敢保证自己能讲明白。尽力😥。
注: 本文中 TGS = 服务票据ST
Kerberos
简介
Kerberos是一种由MIT(麻省理工大学)提出的一种网络身份验证协议。它旨在通过使用密钥加密技术为客户端/服务器应用程序提供强身份验证。
在Kerberos协议中主要是有三个角色的存在:
- 提供服务的
Server(如HTTP服务,MSSQL服务等) KDC(Key Distribution Center)密钥分发中心,默认安装在域控(Domain Controller)中。KDC包含下面三个角色Authentication Service: 为client生成TGT的服务Ticket Granting Service: 为client生成某个服务的TGS(ticket)Account Database:一个类似于本机SAM的一个数据库。存储所有client的白名单,只有存在于白名单的client才能顺利申请到TGT。
PAC(Privileged Attribute Certificate) 特权属性证书保护 功能,PAC主要是规定服务器将票据发送给kerberos服务,由 kerberos服务验证票据是否有效。
认证流程
- AS_REQ: Client向KDC发起AS_REQ,请求凭据包含用户名,用户的
NTLM Hash加密的时间戳,到期时间等信息。 - AS_REP: KDC根据用户名在
Accout Database中查找用户对应的NTLM Hash进行解密,如果结果正确则第一步认证通过。随后KDC生成随机字符串Session Key,使用用户NTLM Hash加密Session Key作为AS_REP返回,同时返回用krbtgt hash加密的TGT票据,TGT里面包含PAC,PAC包含Client的sid,Client所在的组以及Session Key。 - TGS_REQ: Client凭借TGT票据与使用自己
NTLM Hash解密出来的Session Key加密的客户端信息跟时间戳。向KDC发起针对特定服务的TGS_REQ请求。 - TGS_REP: KDC使用
krbtgt hash对TGT进行解密得到Session Key,再使用Session Key解密其他内容,解密出来的内容同TGT中的信息进行校验来确认客户端是否受信,如果结果正确,就会生成一个新的Session Key,我们称之为Server Session Key,这个Server Session Key主要用于和服务器进行通信。返回信息包括Session Key加密的Server Session Key和用Server Hash加密PAC、Server Session Key和客户端信息的ST票据(ticket)(这一步不管用户有没有访问服务的权限,只要TGT正确,就返回ST票据) - AP_REQ: Client拿着ST票据(包含PAC)和
Server Session Key加密的客户端信息与时间戳去请求服务。 - AP_REP: 服务使用自己的hash解密ST票据。如果解密正确,就拿着PAC去KDC那边问Client有没有访问权限,域控解密PAC。获取Client的sid,以及所在的组,再根据该服务的ACL,判断Client是否有访问服务的权限。
图解





S4U扩展协议
包括s4u2self和s4u2proxy。
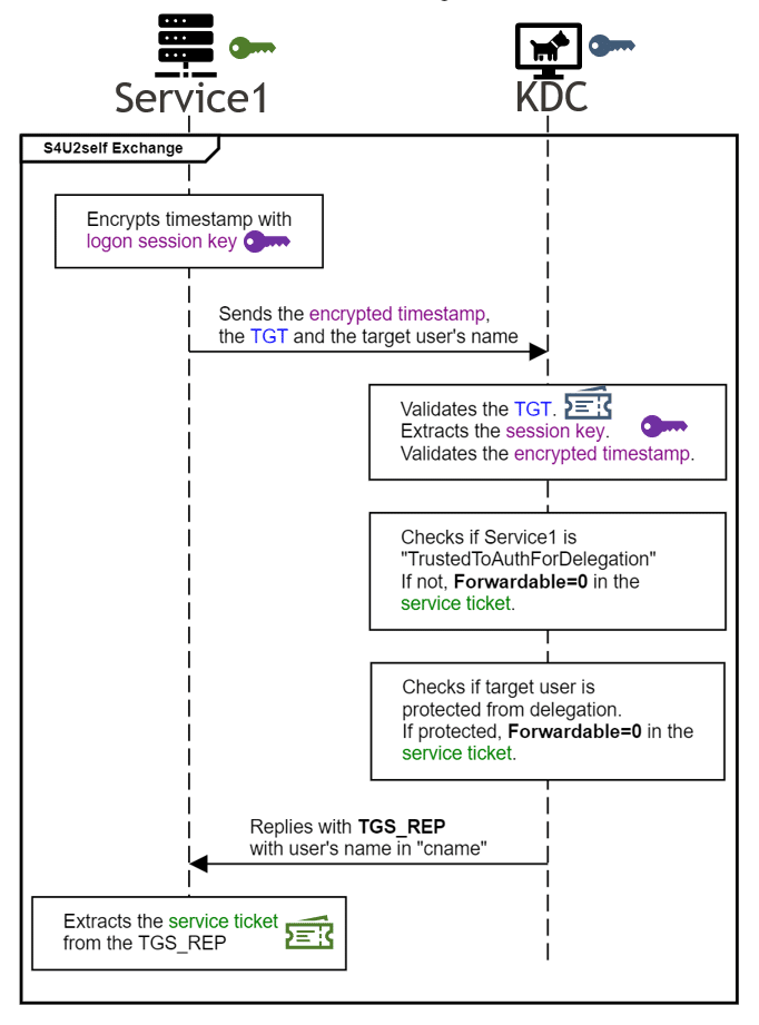
s4u2self
他其实是一次TGS认证的阶段。服务A代替用户请求一张针对服务A本身的服务票据ST。生成的服务票据一般是用于后面的s4u2proxy认证阶段。

之所以有这个阶段,是为了兼容其他不通过Kerberos认证的登录方式,比如用户通过SSO统一登录、或者通过NTLM认证。这是一个协议转换的过程。
服务代表用户获得针对服务自身的kerberos票据这个过程,服务是不需要用户的凭据的。
获取可转发票据的前提:
-
机器被配置了约束性委派

-
用户没有设置 敏感账户,不能被委派

-
用户不是受保护用户组的成员
即使机器没有被配置约束委派,也就是用户的UserAccountControl位没有TrustedToAuthForDelegation 属性。
s4u2self依然可以请求到服务票据,只不过这个服务票据不可转发。这种情况适用于基于资源的约束委派RBCD。
被委派的用户配置了敏感用户不能被委派,s4u2self返回不可转发票据。不可用于s4u2proxy(CVE-2020-17049绕过),但可用于s4u2self提权。
s4u2proxy
服务A拿着s4u2self阶段请求的服务票据ST去请求另一个服务B的服务票据。
S4U2Proxy 总是产生一个可转发的 TGS,即使请求中提供的额外 TGS 是不可转发的。
有个点需要注意的是,前面在S4U2SELF里面提到,在满足一定的条件之后,S4U2SELF返回的票据是可以转发的,这个票据作为S4U2PROXY的AddtionTicket,有些文章里面会说,S4U2PROXY要求AddtionTicket里面的票据一定要是可转发的,否则S4U2PROXY生成的票据是不可以转发的。这个说法在引入可资源约束委派的情况下,是不成立的。(TGS_REQ & TGS_REP - windows protocol)
非约束委派
介绍
Windows 2000引进非约束委派。
配置非约束委派需要SeEnableDelegation权限。这个权限通常只授予域管理员。
被配置了非约束性委派的机器。其他用户(比如说域管)访问这台机器时,会携带该用户的TGT。并将TGT缓存进非约束委派机器lsass内存中。如下图,

正常未被配置委派的机器lsass内存中只有服务票据ST。

利用
配置了非约束委派的用户的userAccountControl属性有个FLAG位TrustedForDelegation。
|
|
由于用户访问非约束委派主机会自动留下自己的TGT,所以利用思路一般是:
- 诱导域管访问该主机。从而获取域管TGT。
- 结合打印机bug或者Petitpotam强制域内机器访问该主机。
第二种方法有一个经典攻击场景:跨域
因为域控默认是非约束委派。且父域和子域之间默认是双向信任关系。所以当我们拿下一台子域控后。可以通过PetitPotam强制父域控访问子域控从而获得父域控机器账户TGT。然后进行dcsync父域。
需要注意一个细节的是使用打印机bug或者Petitpotam时要使用host不要用ip。否则会失败。
|
|

约束性委派
介绍
Windows 2003引入了约束性委派
配置约束性委派也需要SeEnableDelegation权限。
具体过程是收到用户的请求之后,首先代表用户获得针对服务自身的可转发的kerberos服务票据(S4U2SELF),拿着这个票据向KDC请求访问特定服务的可转发的TGS(S4U2PROXY),并且代表用户访问特定服务,而且只能访问该特定服务。
相较于非约束委派,约束委派最大的区别也就是配置的时候选择某个特定的服务,而不是所有服务。
参照下图,serviceA在S4U2proxy阶段需要一张用户的TGS(服务票据ST),这个TGS可以是serviceA通过s4u2self得到,也可以是用户直接访问serviceA得到。
利用
配置了约束委派的用户的userAccountControl属性有个FLAG位TrustedToAuthForDelegation。
并且还有个msDS-AllowedToDelegateTo属性,他的值是允许访问的服务。也就是配置约束委派我们指定的特定服务。

|
|
拿下一个约束委派主机后,我们就可以模拟任意用户访问该主机允许的服务(msDS-AllowedToDelegateTo)。感觉这部分和RBCD有些重复,不再演示。重点在RBCD。
基于资源的约束性委派
介绍
基于资源的约束性委派又名RBCD。
配置约束性委派和非约束性委派都需要SeEnableDelegation权限。而这个权限一般只有域管才有。为了赋予用户更大的灵活性,微软在Windows server 2012中引进基于资源的约束性委派。
基于资源的约束委派只能在运行Windows Server 2012 R2和Windows Server 2012的域控制器上配置,但可以在混合模式林中应用。
- 配置基于资源的约束性委派,无需
SeEnableDelegation权限,只需要对机器具有写属性权限(WriteProperty)。即可配置。 msDS-AllowedToDelegateTo变成了msDS-AllowedToActOnBehalfOfOtherIdentity。但是方向相反。参照下图。
也就是说,serviceB上配置msDS-AllowedToActOnBehalfOfOtherIdentity的值为serviceA。那么serviceB就信任来自serviceA的委派。也就是下图的传出信任与传入信任。
服务A代表用户申请一个获得针对服务A自身的kerberos服务票据、这一步就是S4U2SELF,这一步就区别传统的约束委派,在S4U2SELF里面提到,返回的TGS可转发的一个条件是服务A配置了传统的约束委派,kdc会检查服务A 的TrustedToAuthForDelegation位和msDS-AllowedToDelegateTo 这个字段,由于基于资源的约束委派,是在服务B配置,服务B的msDS-AllowedToActOnBehalfOfOtherIdentity属性配置了服务A的sid,服务A并没有配置TrustedToAuthForDelegation位和msDS-AllowedToDelegateTo 字段。因此这一步返回的TGS票据是不可转发的。
也就是说传统的约束性委派在s4u2proxy阶段需要可转发的TGS。但是RBCD的不需要。
常规利用
Relay
|
|

|
|

|
|

加域账户
当一个用户给一台机器加域后,该用户就对该机器具有写属性权限(WriteProperty)。而企业中往往都会有一个专门的加域用户,当我们拿到了这个加域用户的凭据后,我们就可以通过RBCD控制由该用户加入域内所有机器的权限。
首先假设我们抓到了加域账户(join)的哈希或密码。
|
|

导入票据后使用psexec等工具即可获得该机器的SYSTEM权限。这也是一种提权的过程。(join账户 -> SYSTEM)。

同样,域内Accout Operators 组的成员对域内机器有写属性权限。假设我们拿到的机器登录的用户是Accout Operators 组的成员。同样可以通过RBCD的方式拿到该机器的SYSTEM权限。

RBCD提权方式有很多,下篇文章专门讲解。
其他攻击面
变种黄金票据
这里也很好理解。我们通过s4u2self代表域管administrator申请一张访问自身的服务票据TGS。再拿着这张TGS通过s4u2proxy去访问服务krbtgt/adc.com。那么这张票据不就是域管的TGT吗。
类似这样的结构:
这种手法通过约束委派或者RBCD都可以实现。
我们修改一个配置约束委派机器的msDS-AllowedToDelegateTo属性为krbtgt/adc.com。
或者设置krbtgt的msDS-AllowedToActOnBehalfOfOtherIdentity属性为我们添加的机器。
再通过S4U协议即可获得一张域管的TGT。
具体参考:
利用 Kerberos delegation 打造变种黄金票据
CVE-2020-17049
在s4u2self阶段我们提到,获取可转发的票据,需要
- 机器配置了约束委派
- 用户没有设置 ‘敏感账户,不能被委派’
- 用户不是受保护组的成员
我们给administrator配置敏感账户。

在s4u2proxy阶段申请服务票据时报错。

加上-force-forwardable成功。

为什么呢?
票据中的forwardable位标志着该票据是否可转发。我们看一下KDC验证forwardable的流程:
s4u2self阶段:KDC会检查机器是否配置委派、敏感用户和是否是受保护组成员

不满足上述条件forwardable位就被设为0。而s4u2self阶段的的forwardable位是通过server本身的hash加密的,这就导致了我们可以解密并把forwardable位改为1。这样后续s4u2proxy校验KDC就认为委派的用户不受保护。

那么这里就有一个问题。我们知道RBCD时s4u2self阶段申请的票据不一定是可转发的。而且多数情况下是不可转发的。那么s4u2proxy阶段KDC的验证顺序是怎么样的呢。
Rubeus有专门得s4u模块
GhostPack/Rubeus: Trying to tame the three-headed dog. (github.com)
以下是我个人测试结果,不一定对:
s4u2proxy阶段:
forwardable = 1:
KDC首先确定两者是否存在委派关系(首先检查是否存在A->B的约束委派,不存在则检查是否存在B->A的RBCD)。若不存在委派关系,报错返回。
forwardable = 0:
首先检查是否存在B->A的RBCD,如果二者存在RBCD,会进一步检查用户是否配置了不可委派或者是受保护组的,若不是s4u2proxy依然可用。
这里根据我本地的测试结果。KDC检查用户是否配置了不可委派时是在TGS-REQ请求中的PAC中检查的。
这也就是说以下攻击顺序是可行的(感觉也没啥实际价值):
-
s4u2self申请administrator的TGS。
-
设置administrator为委派账户不可委派。
-
使用上面申请的TGS进行s4u2proxy。
-
成功获取票据。
s4u2self提权
假设我们拿到一台机器权限是一些服务账户的,比如NT AUTHORITY\NETWORK SERVICE、iis apppool\defaultapppool nt service\mssqlserver这类权限在访问网络资源时是通过机器账户去访问的。

而任意机器账户都已进行s4u2self获得一张任意用户访问自身的服务票据。即使这张票据不可转发、该用户在受保护组中,票据依然可用。
示例:
首先我们上线了一台mssql的机器,权限是mssqlservice。

执行s4u2self之前,我们需要一张机器账户的TGT或者hash。
Rubeus - 现在拥有更多的Kekeo功能 - 安全客,安全资讯平台 (anquanke.com)
通过Rubeus的tgtdeleg功能获取一张机器账户的TGT。

然后通过s4u2self代替域管获取mssql的服务票据

然后转换票据,票据传递。获得system权限。

与白银银票相比,它的优势在于生成的票据包含有效的 PAC。
参考
Abusing Kerberos S4U2self for local privilege escalation
Wagging the Dog: Abusing Resource-Based Constrained Delegation to Attack Active Directory
微软不认的“0day”之域内本地提权-烂番茄(Rotten Tomato) - 奇安信A-TEAM技术博客 (qianxin.com)

